The exchanges comply with the exchange standard of the Premium range.
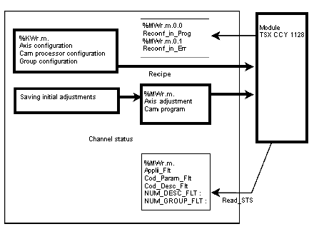
Transferring initial configuration and adjustment data
Data is transferred on a warm restart, cold restart, or reconfiguration request from a programming terminal in online mode.
The module stops after each transfer.
Processor memory
During the transfer, %MWr.m.0.0:15 Reconf_In_Prog is at 1.
At the end of the exchange, the Recnf_err bit is set to 1 if the exchange has not been successful. The READ_STS function is used to update the channel status.
It contains the following data:
-
Appli_Flt : The module does not have the configuration and adjustment data necessary for its operation.
-
Cod_Param_Flt : error code found by the module in a configuration or adjustment data item in the . part.
-
Cod_Desc_Flt: error code found by the module in a configuration or adjustment data item in the or .descriptor part.
-
Num_Desc_Flt : codes the track or cam number containing a description error.
-
Num_Group_Flt : codes the group number which contains the track or cam containing a description error.